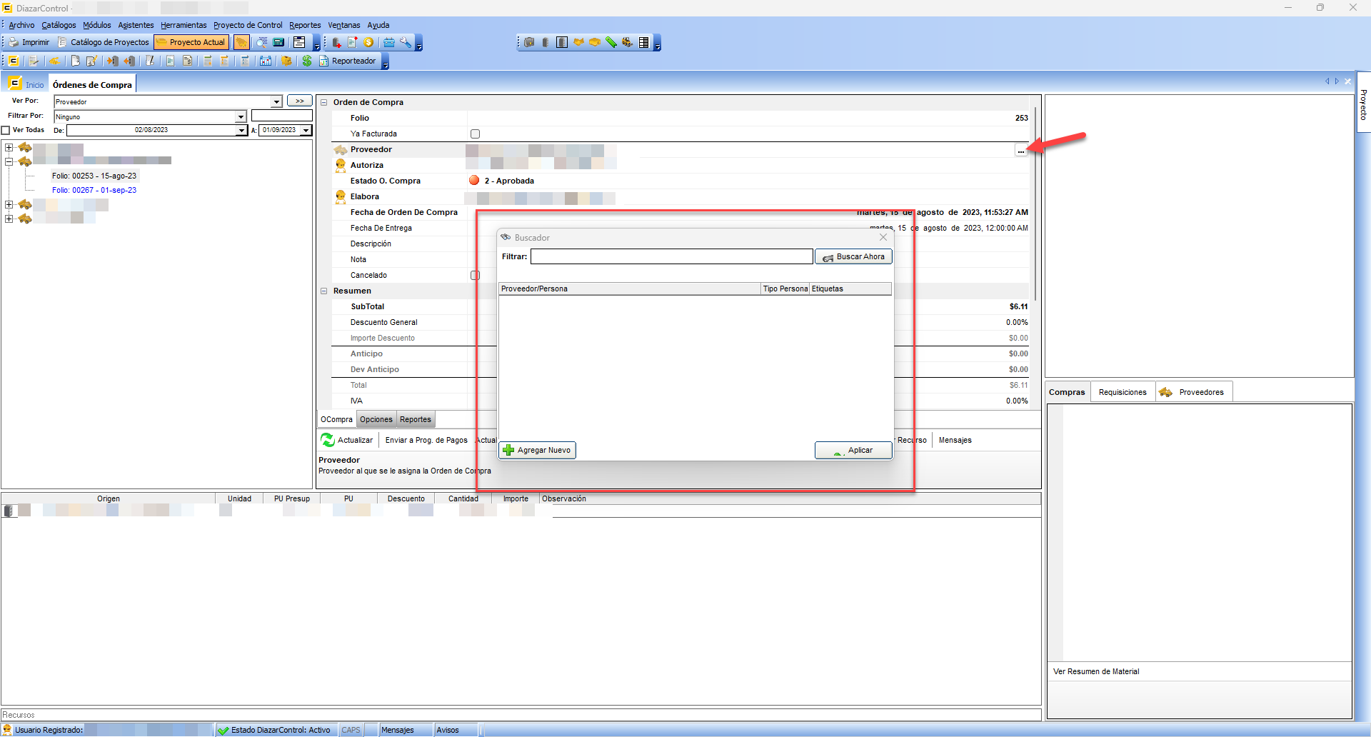
Para poder cambiar el nombre de un proveedor en un folio de orden de compra; independientemente del estado en el que se encuentre (Modificando / Terminada / Aprobada)...
El usuario debe tener asignado el siguiente permiso...
¡Listo! ¡Ahora podrás continuar con tus operaciones!
Recuerda que si continúas teniendo inconvenientes con estos temas, puedes comunicarte con nuestros especialistas de Atención al Cliente y Soporte Técnico (ACYST) en cualquiera de nuestros canales de atención.
Comentarios
0 comentarios
Inicie sesión para dejar un comentario.