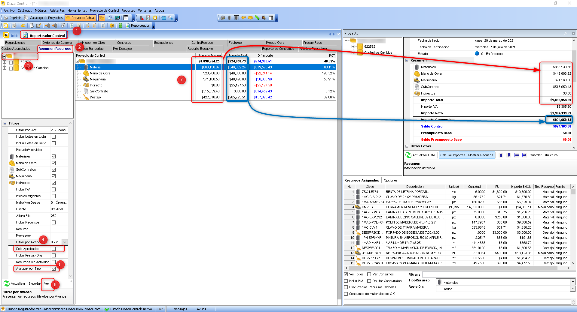
Para validar los consumos de los recursos (ya sea Materiales, Mano de Obra, Subcontratos, Destajos, Indirectos y Maquinaria) se puede utilizar un reporte denominado RESUMEN DE RECURSOS, el cual nos permitirá comparar los importes de los materiales consumidos desde requisiciones, órdenes de compra y estimaciones, contra lo presupuestado.
Este reporte se encuentra ubicado en el Menú REPORTEADOR, y al acceder se puede ver desplegado la opción RESUMEN DE RECURSOS. Este reporte cuenta con un apartado de filtros, que son los siguientes:
- Filtrar por Paq/Act: Permitirá seleccionar las partidas dependiendo de su estado (ACTIVO, TERMINADO, EN ESPERA, CANCELADO).
- Incluir Lotes en Lista: Incluirá en el reporte la lista de lotes.
- Incluir Lotes en Reporte: Incluirá en el reporte la lista de lotes.
- Paquete/ Actividad: Si el usuario conoce la clave de la partida, se captura y el reporte genera una búsqueda de por medio de la clave.
- Filtros generales de tipo de recursos: Permiten seleccionar el tipo de recurso para ser visualizado en el reporte. Los tipos de filtros de esta opción son: MATERIALES, MANO DE OBRA, SUBCONTRATOS, INDIRECTOS y MAQUINARIA.
- Incluir IVA: Muestra los precios de los recursos adicionando el % de IVA.
- Precios vigentes: Permite utilizar vigentes según Presupuesto-PU Autorizados-Pu por presupuesto.
- Mats/Maq Desde: Contabiliza el origen de los montos ya sea por Requisiciones, Órdenes de compra o Salidas.
- Incluir Recursos: Permite visualizar la exposición de recursos de las partidas seleccionadas.
- Recurso: Si el usuario conoce la clave del recurso, podrá capturar la dicha clave y podrá filtrar la información en el reporte.
- Proveedor: Si el usuario conoce la clave del proveedor, podrá capturar la dicha clave y filtrar la información en el reporte.
- Filtrar por avance: Permite filtrar y presentar los recursos filtrados por avance.
- SOLO APROBADOS: CONSIDERA ÚNICAMENTE ESTIMACIONES, ÓRDENES DE COMPRA Y REQUISICIONES CON ESTADO APROBADO.
- Incluir Presupuesto Orig: Permite incluir la columna de presupuesto original, cuando no se incluyan recursos.
- Recursos sin Actividad: Utilizado para identificar los recursos que se han incluido en requisiciones o destajos que no están asignados a una partida ACTIVIDAD.
- Agrupar por Tipo: Permite cuantificar por rubro (Material, Mano de obra, Indirecto, etc.) los consumos de los recursos.
Para generar el reporte es necesario seleccionar la o las partidas correspondientes. Si se desea visualizar un reporte de tipo general, debemos dar clic Derecho con el mouse y sobre la partida padre o inicial del presupuesto.
Por consiguiente seleccionamos los filtros que deseamos aplicar (descritos al inicio de este documento) y deshabilitamos la opción SÓLO APROBADOS, luego daremos clic en el botón VER, quedando de la siguiente manera:
Si comparamos la información con otros reportes, como por ejemplo: el Proyecto Control y el Resumen de Obra, se puede observar que la información es la misma; hay que tomar en cuenta los mensajes al momento de generar este último, ya que indica si se desea incluir montos netos, es decir, que incluya el IVA en el costo de los recursos.
Comparativa con el resumen de obra.
El usuario debe seleccionar el proyecto control, en la carpeta padre o principal y seguido ir a la opción del menú REPORTES > RESUMEN DE OBRA.
Se mostrarán unos mensajes previos a generar el reporte de RESUMEN DE OBRA.
Este mensaje es para incluir todas las partidas del proyectos, ya que seleccionamos una partida (paquete o actividad) específica, podemos visualizar su avance. Si queremos de toda la obra, damos clic en SÍ.
Este mensaje es para incluir, si el usuario lo desea, los precios ya con IVA incluido en el reporte. Para compararlo con el reporte de Resumen de recursos ambos deben tener la opción de incluir IVA, en caso contrario habrá discrepancia de datos. Daremos que No para comparar con el reporte ahora (ya que en el resumen de recursos no se seleccionó precios con IVA).
Por último, este mensaje nos indica si deseamos ver la explosión de recursos y en comparación, lo presupuestado con lo consumido. Daremos que No, para continuar con la generación del reporte. Quedando de la siguiente manera el reporte y comparando con cada uno de los valores, tanto de RESUMEN DE RECURSOS, RESUMEN DE OBRA y PROYECTO CONTROL.
De manera adicional, se pueden generar otros reportes para comparar los datos del reporte de RESUMEN DE RECURSOS, estos reportes pueden ser: Reporte detallado de órdenes de compra, reporte detallado de estimaciones y con este último filtrar por tipo de recurso cada rubro.
¡Listo! ¡Ahora podrás continuar con tus operaciones!
Recuerda que si continúas teniendo inconvenientes con estos temas, puedes comunicarte con nuestros especialistas de Atención al Cliente y Soporte Técnico (ACYST) en cualquiera de nuestros canales de atención.
Comentarios
0 comentarios
Inicie sesión para dejar un comentario.